px

Backapps

El sistema de respaldo en la nube más práctico y moderno para proteger tu información

Backapps es una herramienta para crear respaldos de forma automatizada, donde a través de una configuración muy sencilla tendrás la oportunidad resguardar tus respaldos en la nube.

Características del sistema BackApps

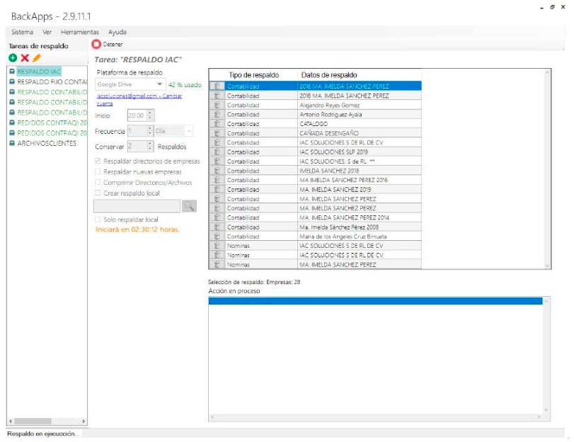
Respaldo automático configurable

Programa horarios y días específicos para que BackApps realice respaldos sin intervención manual.

Copia local y en la nube

Mantén respaldos en disco externo, USB o partición interna, además del respaldo en la nube.

Respaldo de carpetas y archivos de Windows

Respalda imágenes, documentos, hojas de cálculo, reportes, contactos, XML y más.

Respaldo de bases de datos SQL Server

Genera automáticamente archivos .bak para proteger tus bases de datos Microsoft SQL Server.

Respaldos nativos para aplicaciones CONTPAQi®

Integra respaldo directo para Contabilidad, Nóminas, ADD y otros sistemas CONTPAQi® sin ingresar al sistema.

Consola de supervisión en línea

Accede desde cualquier navegador para monitorear respaldos, ver historiales y editar configuraciones.

Notificaciones y alertas por correo

Recibe avisos de respaldo exitoso, errores o fallos directamente en tu correo electrónico.

Compatibilidad con múltiples nubes

Funciona con Google Drive, OneDrive, Amazon S3, FTP, Dropbox, NAS y más.

Gestión de caducidad de respaldos

Define cuántos respaldos conservar para optimizar espacio de almacenamiento.

Interfaz amigable

Configuración sencilla sin necesidad de intervención técnica constante.

Beneficios que aporta BackApps

Protección continua de datos valiosos

Evita pérdidas de información por fallas de hardware, borrados accidentales, ataques maliciosos o errores humanos.

Tranquilidad operativa

Al automatizar los respaldos, se elimina la necesidad de recordar copias manuales y se garantiza información siempre actualizada.

Recuperación rápida de información

Permite restaurar sistemas, bases de datos o archivos de forma rápida y sin procesos técnicos complejos.

Gestión centralizada de respaldos

Supervisa múltiples equipos o servidores desde una sola consola, ideal para empresas con varias sucursales.

Flexibilidad en almacenamiento

Elige entre respaldo local, en la nube o mixto según las necesidades operativas y el presupuesto.

Continuidad del negocio

Los respaldos seguros garantizan que la operación no se detenga ante fallas críticas.

Ahorro de tiempo y recursos

Reduce el tiempo del personal dedicado a respaldos, organización y supervisión manual.

Control inteligente del espacio

Evita saturar el almacenamiento definiendo cuántos respaldos conservar.

Notificaciones proactivas

Recibe alertas inmediatas ante cualquier fallo para actuar antes de que el problema sea crítico.

Ideal para empresas que usan CONTPAQi®

Respaldos integrados para sistemas CONTPAQi® sin necesidad de herramientas externas adicionales.

¿Tienes dudas o necesitas ayuda?

Compártenos tu nombre, el nombre de tu empresa, y cuéntanos que problema tienes, con gusto te atenderemos.

© IAC Soluciones. Diseño y Desarrollo Web por DSEO MX.